NPCType Design
From PSwiki
Revision as of 12:45, 7 April 2012 by
Magodra
(
talk
|
contribs
)
(
→
Advance
)
(
diff
)
← Older revision
|
Latest revision
(
diff
) |
Newer revision →
(
diff
)
Jump to navigation
Jump to search
The NPCTypes is part of the
NpcClient Design
.
Contents
1
Classes
2
Sequences
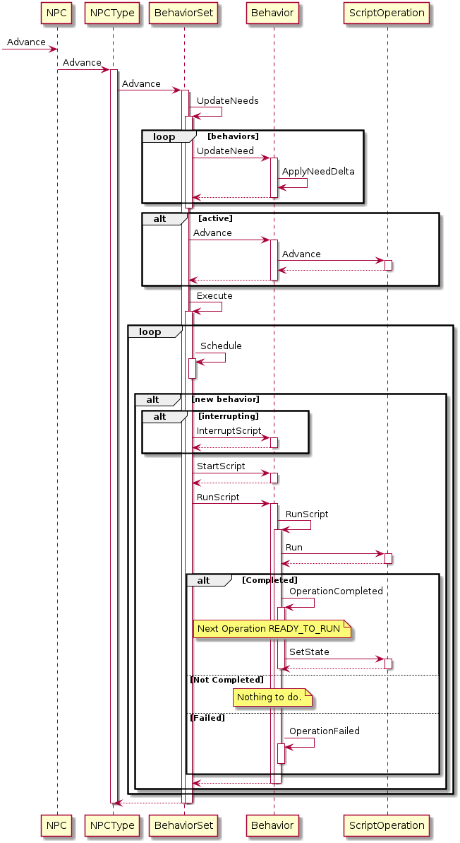
2.1
Advance
3
Design
4
Documentation
Classes
The classes involved in the NPCType.
Sequences
Advance
Design
NPC Perception Design
NPC ScriptOperation Design
Documentation
Categories
:
Engine documents
NPCClient Design
Navigation menu
Personal tools
Log in
Namespaces
Page
Discussion
English
Views
Read
View source
View history
More
Search
Navigation
Main page
Recent changes
Random page
Help about MediaWiki
Tools
What links here
Related changes
Special pages
Printable version
Permanent link
Page information